▶ DailyTube
Home 🎲 Random Trending Music Gaming

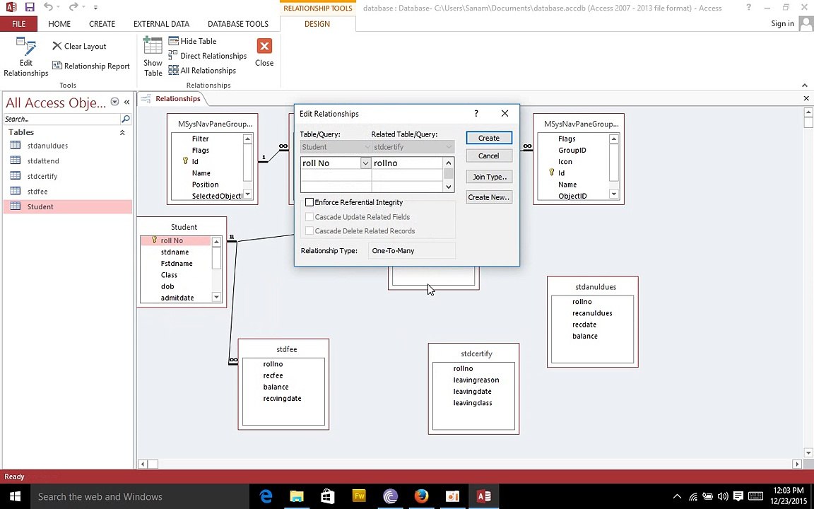
Many To Many Relationship In Access - School Database Part 1

19 views · 16y ago 🎲 Random
stuartvideo
stuartvideo View Channel →

Before creating the new database of students for the school we look at some many to many relationships and see how the tables are joined together. The examples we used are songs on a CD, food in a recipe, classes and students, and how they relate together. <br /><br />Free Access Training Videos - http://DatabaseMentor.com

Related Videos

Access Many To Many - Music Database Part 6 9:53

Access Many To Many - Music Database Part 6

stuartvideo 3 views

Tattoos With Meaning - How many designs are in your database?.mp4 1:00

Tattoos With Meaning - How many designs are in your dat...

jjwilsonsa 23 views

NA Standing Committee has revealed that many of Indians got Pakistani Nationality due to illegal Database access  - Dr 2:10

NA Standing Committee has revealed that many of Indians...

harpal.pk 12 views

many of Indians got Pakistani due to illegal Database access - Videosvim.com 2:10

many of Indians got Pakistani due to illegal Database a...

videosvim 20 views

Coding a One-to-Many Database Relationship 0:57

Coding a One-to-Many Database Relationship

ComputeWorld 42 views

Access database querry and relationship #4 6:11

Access database querry and relationship #4

SWS 25 views

SQL Server Access Denied Error - Database Creation Error | SQLSchool 6:17

SQL Server Access Denied Error - Database Creation Erro...

SQLSchool Training Institute 63 views

NA Standing Committee has revealed that many of Indians got Pakistani due to illegal Database access :- Dr.Shahid Masood 2:10

NA Standing Committee has revealed that many of Indians...

ZemTV Official 2.8K views

Microsoft Access Training - Music Database Part 2 9:57

Microsoft Access Training - Music Database Part 2

stuartvideo 23 views

Microsoft Access Training - Music Database Part 3 9:34

Microsoft Access Training - Music Database Part 3

stuartvideo 5 views

Adobe Illustrator Training - Class 28- Learn Shear Tools | Learn Graphics |  @Aanav Creations 7:46

Adobe Illustrator Training - Class 28- Learn Shear Tool...

Aanav Creations 6 views

Learn Access -4- Tables and Relationships (cc) 36:04 ~music: JD Live 36:04

Learn Access -4- Tables and Relationships (cc) 36:04 ~m...

K&B VLOG 1 views

▶ DailyTube

Discover amazing videos from around the world

Browse

Home 🎲 Random Video Trending Music Films

Categories

Gaming Sport News Tech

More

Entertainment Comedy Travel Sitemap

Powered by Dailymotion API · 2026 DailyTube